新しいバージョンでのファイル転送でのファイル選択(指定)が出来ない
@ken1950様、
ファイル転送についてのご質問ありがとうございます。こちらにファイル転送の手順が記載された記事をご案内いたしますので、手順のご確認をお願いいたします。ファイル転送セッションについて
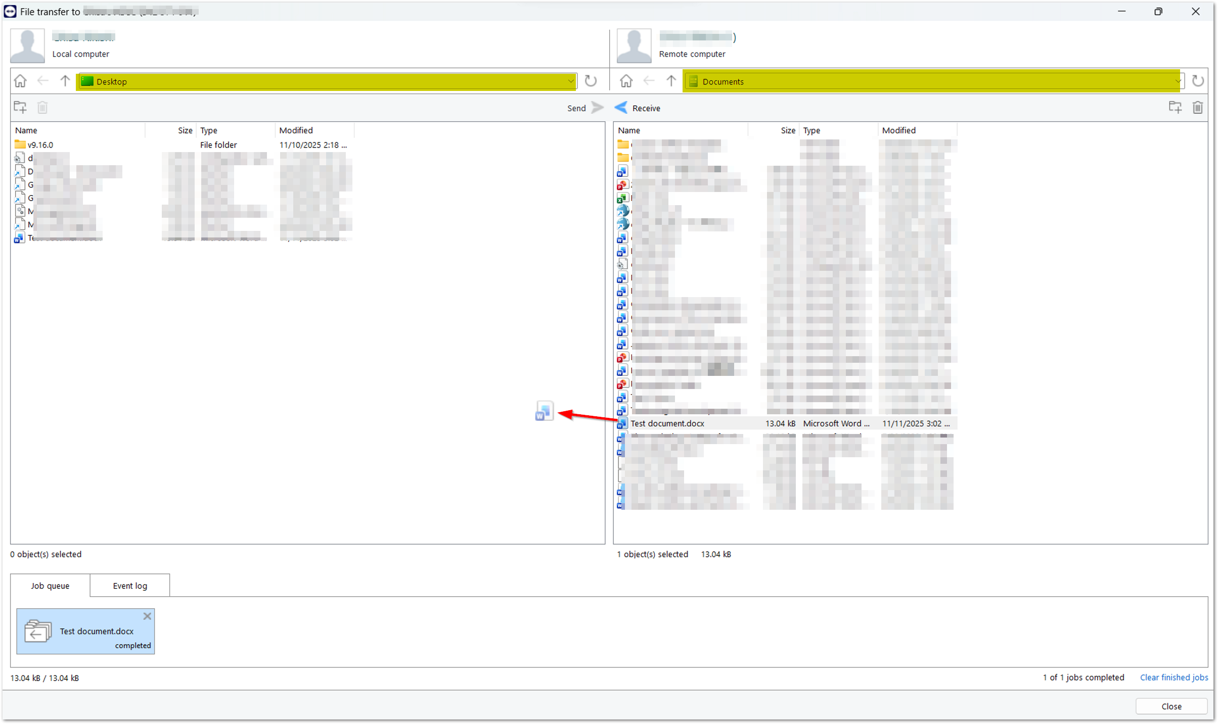
ファイル転送メニューで送り元と送り先の場所を選択(黄色で示してあります)し、特定のファイルを送り先にドラッグする(こちらの方法は私のWindowsテストデバイスでは可能でした、デバイスの種類によっては他の方法を試す必要があるかもしれません)とファイル転送が完了します。
ファイル指定に関してまだ問題が生じているようでしたら、その場面のスクリーンショットを共有していただきどのデバイスをお使いで(OSなど)、どのような問題が生じているかをお知らせいただけますでしょうか。
なお、接続元と接続先の両方のTeamViewerが最新版であり(確認方法が記載の記事はこちらです:TeamViewer の更新)、両方のTeamViewerとデバイスを再起動いただいたことをご確認いただけますでしょうか。
よろしくお願いいたします。
最新機能を詳しく見る
毎月、TeamViewerをより便利に使うための実用的なヒントをご紹介します。